| BigwigOffice.com |
| BigwigOffice.com I.M.S |
"Using Iron Speed Designer saved approximately six person-weeks of development time
and at least $14,000 in development costs."
- Jaime Jegonia, Owner of JimiTron Software
|
|
|
BigwigOffice.com I.M.S |
BigwigOffice.com
Casper, WY USA
|
The BigwigOffice.com I.M.S is a financial workflow application. It was developed specifically
for Bigwig Office, Inc of Casper, WY USA.
BigwigOffice.com has revolutionized the small business outsource model by reducing the overhead
of individual departments to bring you all the resources you need in a solution that's not only collaborative,
but cost-effective as well. BigwigOffice.com provides these resources within a packaged pricing module to make
even small budgets solve big problems.
The application is used both internally and externally by these groups: lenders, clients, business
partners, application administrators, client service representatives, underwriters, accountants, and
developers. Each user group has a dynamic login, restricted by role-based security.

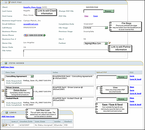
Secure workflow menu screen for client service representatives and application administrators.
Similar to a portal, BigwigOffice.com I.M.S. is a financial application that caters to partners, lenders
and clients alike. The application processes and monitors the progress (or stage) of the loan package in
the form of workflow. The loan package starts with a client application and progresses through various stages,
first handled by a client service representative, then loan assignment by an underwriter, and finally terminating
when all the loans in the package are paid or cancelled by the accountant.
Clients may apply for a loan online through a client service representative or through a partner. When a
client applies online, BigwigOffice is set as the default partner. If a client applies through a third-party
partner, then the client will be associated with this company instead.
As soon as the application is submitted, four emails are automatically sent through the workflow system. Once
the application's stage is marked received, it will be reviewed by a client service representative. The application
moves through each stage upon completing the previous stage's requirements. At every stage, automated email notifications
are sent. Email alerts may ask for specific information, notify that requirements have been met or received, or notify
the applicant of the application's status. The application is complete when all initial requirements are satisfied.
Once this occurs, the workflow moves to the loan assignment and amount appropriation processes passing through
another set of stages until the loans are paid or cancelled.
|
Application size and scope |
|
One Microsoft SQL Server database comprises over 52 tables and 13 database views. The Loans
table is the largest currently holding 1,000 records. The application has 2,000 visitors processing
approximately 300 transactions each month across 40 different web pages.
|
The project |
|
The project took me and one application user (tester) two weeks to complete. The Iron Speed
Designer portion of the project took ten hours.
|
Code extensions and customizations |
This application contains about 350 lines of custom code, including:
 | Automatic email sending with StringBuilder() formatting including file attachments.
|
 | Hiding document link when empty.
|
 | Preloading lenders' names according to the loan applicant's location (US state).
|
 | Enabling partial saving in order to preview newly uploaded documents without leaving the page.
|
 | Implementing WHERE clause filtering in tandem with component-level security to implement role-based menus.
|

Application users can quickly navigate the custom workflow page above.
I did not implement any third-party components in this application. The code customization portion of this project, including database enhancement, took
50 hours for me to complete.
|
Layout customizations |
|
Several page layout customizations were implemented in the Bigwigs I.M.S application.
We used the standard Iron Speed Designer Alps design theme.
|
Iron Speed Designer impact |
Using Iron Speed Designer saved approximately six person-weeks of development time
and at least $14,000 in development costs. Creating this application by hand would
have taken me eight person weeks of development time. As a result, this project would
not have been possible without Iron Speed Designer as the original deadline for the completed
application was one week!
Visit www.bigwigoffice.com.
|
About the developer |
Jaime Jegonia
IT Consultant and Owner
JimiTron Software
Jaime is a Chemical Engineer by training and a .NET web developer by avocation.
His passion for development has transformed him into an Information Technology
Consultant and owner of JimiTron Software.
Jaime holds a degree in Chemical Engineering from the University of San Agustin
of Iloilo City, Philippines.
|
|
|
|
|
|
|